Vertrieb Inland / Inergemeinschaftliche Lieferung
Fall 1: Verkauf an Lagerkunden mit Fixtermin mit abweichender Lieferanschrift, Eizenhöfer und Gratisware (EDI Invoice)
Zu Beginn der Auftragserfassung werden die notwendigen Informationen bei den Kontraktdaten ergänzt. Von besonderer Wichtigkeit sind hierbei die Kontraktstrategie und der Partner. Zusätzlich muss noch der Auftragseingang zur statistischen Erfassung eingegeben werden. Als optionale Felder kann man eine abweichende Lieferadresse des Partners, eine externe Bestellnummer sowie ein Anlieferdatum setzen. Außerdem kann man auch aktiv das Flag „fixer Anliefertermin“ auswählen. Nach dem ersten Speichern wird dies genau wie die restlichen Zusatzdaten automatisch gesetzt, je nachdem ob so es beim Kunden in den Stammdaten hinterlegt ist.

Feld Kundenbetreuer: Nicht den Nachnamen sondern das Kürzel anzeigen. Es gibt mehrere Betreuer mit gleichen Nachnamen.
ENQ-726890, Änderung wurde mit Priorität Mittel erfasst.

Kontraktpositionen können entweder über die ArtikelNr.-/Artikelsuche eingegeben werden oder alternativ über die Schnellanlage hinzugefügt werden. Außerdem kann anschließend die Verpackung werden oder ein entsprechender Positionstext gesetzt werden. Der Preis darf nicht angepasst werden, das Feld ist gesperrt.

Wenn ein Artikel aus der Schnellerfassung nicht erkannt wird, werden die Artikel übernommen und bleiben trotzdem alle in dem Schnellerfassungsfeld stehen. Hier müssen wir nochmals gemeinsam testen, wann genau was passiert. Wo soll ein Artikel korrigiert werden, wenn etwas falsch ist? In der oberen Zeile oder in der Schnellerfassung.
è es werden alle Positionen welche gefunden werden hinzugefügt, die Idee ist das danach dann in der Maske korrigiert wird.
ENQ-733314, nach dem hinzufügen soll das Erfassungsfeld geleert werden sofern die Position hinzugefügt wurden.

Warum ist der Postentext Retour eingeblendet? Kommt dies aus dem RND-Bereich?
è dieser Postentext führt dazu das kein Pfand berechnet wird. Wurde für die RND Importe erfunden.
Klärung BS/TST, welche Postentexte in der Auftragserfassung sichtbar sein sollen. Rest sollte dann für die manuelle Erfassung gesperrt werden
Eine eventuelle Preishistorie wird nun über das Infosymbol beim Preisfeld angezeigt:

Hier wird der Preis vom Rechnungspartner als auch vom Lieferpartner angezeigt.
Der Preis wurde für den Vertrieb auf nur Anzeige gesetzt.

Welche Artikel auf einem Kontrakt ausgewählt werden können und welchen Preis dieser Artikel dann hat ist abhängig von den Bestellsortimenten bzw. den Preislisten, welche bei dem Partner und seinen Partnergruppen hinterlegt ist. Hier gilt bei Preislisten immer, dass der spezifischste Preis genommen wird. So wird zunächst die Preisliste direkt beim Partner genommen und falls der Artikel dort nicht enthalten ist die MK, dann die AK und am Ende die Branche.
Ist es möglich, dass bei der doppelten Erfassung eines Artikels, ein Hinweistext aufploppt? „Achtung möchtest du diesen Artikel wirklich erneut erfassen“
ENQ-726894, mit mittlerer Priorität erfasst.
Für das Bestellsortiment hängt es von dem Typ der beim Partner hinterlegten Bestellsortiment ab. Handelt es sich um ein additives Bestellsortiment oder ist keine bei dem Partner hinterlegt, dann werden die Artikel von den Bestellsortimenten berücksichtigt, welche beim Partner oder einer der Partnergruppen enthalten ist. Handelt es sich doch um ein exklusives Bestellsortiment, so können nur Artikel auf diesem bestellt werden und die Bestellsortimente der Partnergruppen werden ignoriert.

Abhängig davon, ob der Harken bei „Zeitfensterbuchung notwendig“ beim Kontrakt angehakt ist (Dieser wird durch die Stammdaten des Kunden vorbelegt) wird automatisch bei „fixer Anliefertermin“ die Priorität Fixtermin und das DHL Produkt ZFK ausgewählt. Ansonsten würde FXD gesetzt werden.


Sobald ein Rabatt gewährt, ein Preis geändert oder eine Kondition angelegt wurde ist eine Freigabe des Kontraktes notwendig, bevor dieser disponiert und an Klinkware übertragen wiwrd.

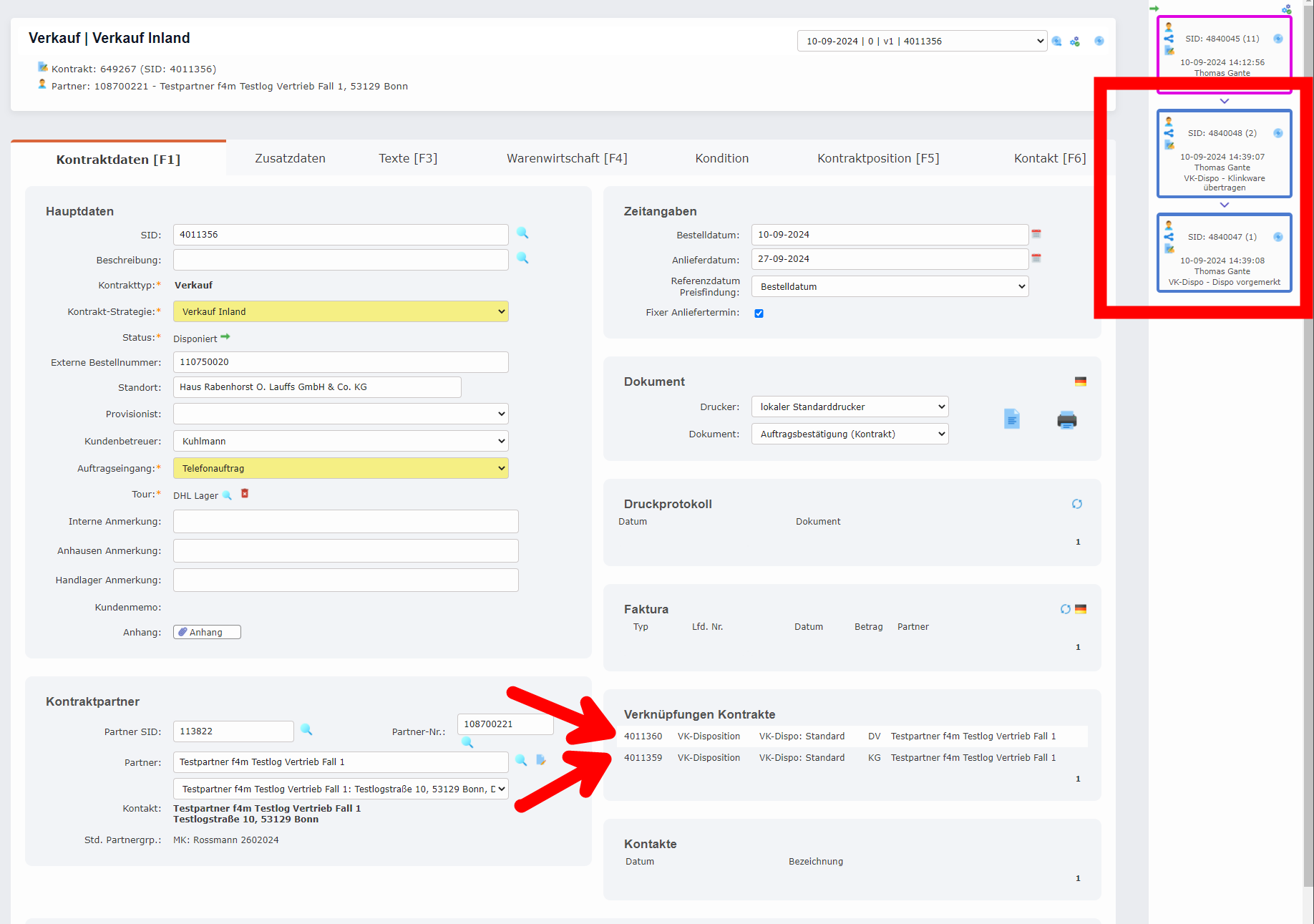
Abhängig von den Artikeln und Mengen, welche auf dem Kontrakt sind, wird der Auftrag gesplittet und entsprechend mehrere Dispositionen angelegt. Hier wird eine für den Standort Eizenhöfer mit den Metallständern und eine für Anhausen mit den restlichen erstellt.
Es kann jederzeit eine Auftragsbestätigung erstellt werden, welche dann nur für die eigene Ansicht ist.

Auf der AB/RG soll als Ansprechpartner nicht der Erfasser, sondern der Kundenbetreuer inkl. E-Mailadresse und Telefonnummer angezeigt werden.
ENQ-726899 – Auftragsbestätigung und Rechnung soll Kundenbetreuer andrucken
Priorität wurde gemeinsam auf „langfristig“ gesetzt. Wird noch entschieden, ob es benötigt wird. Für International bleibt es der Erfasser wie aktuell eingestellt.

Erklärung Versand der Auftragsbestätigung fehlt
Wunsch: ist es möglich bei Auswahl des templates und bei „Mail senden – ja“ die E-Mail Adresse des Kunden anzuzeigen, an welche die AB gesendet würde?
Kann man die E-Mail Adresse und den Text vor dem Versand bearbeiten?
Im Test-System aktuell nicht nach zu stellen.
è Auftragsbestätigung wird jetzt immer vom aktuellen Benutzer versendet. Email kann über das Briefsymbol eingesehen werden.

Fall 2: Verkauf an einen Streckenkunden (Apotheke mit LS+RE) mit Wunschtermin, manueller Kondition & Deaktivieren von vererbter Kondition & Artikel außerhalb von Bestellsortiment, Servicegebühr und Pfand (Epost) und Auftragswertkondition
Wird ein Anlieferdatum eingetragen, aber es ist nicht der Haken bei dem Feld „Fixer Anliefertermin“ gesetzt, dann wird automatisch die Priorität Wunschtermin gesetzt und an Klinkware nach dem Disponieren übertragen. 
Standardmäßig ist immer das Suchprofil „Artikelsuche Bestellzwang“ ausgewählt. Hier sind nur die Artikel auswählbar, welche auf dem Bestellsortiment entsprechend enthalten sind und zusätzlich alle Werbemittel.


Es ist möglich Konditionen im Auftrag spontan zu deaktivieren und neue Konditionen nur für diesen Auftrag anzulegen.
Die Felder unter Zusatzdaten werden automatisch vorbelegt und bestimmen zum Beispiel ob die Servicegebühr berechnet wird oder nicht. 

Zum Abschluss der Auftragserfassung wird die Aktivität „Auftrag weiterleiten“ ausgelöst. Wenn eine Kondition spontan hinzugefügt wurde, der Preis einer Position verändert wurde oder ein Rabatt gesetzt wurde, dann erhält der Auftrag den Status „Freigabe notwendig“. Dieser muss dann von einer anderen Person freigegeben werden. Ansonsten wird der Auftrag disponiert und ggf. an Klinkware übertragen.
ENQ-733307, für Aufträge welche über DHL Parcel versendet werden, soll automatisch keine Servicegebühr berechnet werden. Bei der Erfassung von Einzel-Flaschen wird aktuell die Servicegebühr je Flasche gerechnet soll geändert werden. Weiters werden die generierten Positionen nicht richtig gelöscht wenn diese verändert werden.




Fall 3: Verkauf an einen EU-Kunden mit Adressgruppe 141 und Änderung des Preises und Werbemittelprüfung (Email) und Dreingabe
Damit ein Verkauf an einen EU-Kunden angelegt werden kann, muss bei diesem eine gültige USt-IdNr. angegeben sein. Außerdem benötigt ein Kunde, welcher noch nicht freigeschalten sein soll für einen Verkauf zusätzlich zu „Kunde“ die Betriebsfunktion „Kunde ohne Freischaltung“.
Falls es sich weder um einen Wunsch noch einen Fixtermin handelt, dann kann das Feld „Anlieferdatum“ einfach leer gelassen werden. 

Hier wird eine Dreingabe vorgestellt: Ab 40 Karton wird ein Karton als negative Kostenposition hinzugefügt, sodass hier nur 39 Kartons zu bezahlen sind.
Falls es eine mögliche Kondition gibt, bei welcher die Kontraktposition beteiligt sein könnte, dann wird dies in dem blauen Hinweisfeld angezeigt.

Solange ein Kunde zusätzlich die Betriebsfunktion „Kunde ohne Freischaltung“ besitzt, kann ein Auftrag von diesem nicht disponiert werden. Stattdessen kann man eine Externe Freigabe beantragen. Dadurch geht der Kontrakt in den Status „Externe Freischaltung erforderlich“. Sobald bei einem Partner die Betriebsfunktion „Kunde ohne Freischaltung“ entfernt wird, setzt das System alle Aufträge des Kunden in den Status „Auftrag geparkt“ und diese können dann manuell disponiert werden.
TST: bei Partnerüberblick keine Auftragserfassung möglich, aber über Programm Verkauf schon
TST: in welche Aufgabenliste geht der Auftrag??? Konnte den Testfall nirgends finden. „Status Externe Freischaltung erforderlich“
TST: nach der auf geparkt richtig?





In dem Moment, wo ein Kontrakt disponiert wird, vergleicht das System die Kontraktmenge mit den aktuell bereits verkauften Werbemitteln und vergleicht diese mit der geplanten Menge des Werbemittels. Hierbei findet die Summierung immer pro Branche statt und betrifft alle Artikel unter der OWG – Werbemittel.
TST: Aktualisierung der Anzeige der VPE/Flaschen usw. erfolgt immer nur nach dem letzten Speichern. Oder Eingabe eine neue Position. Nicht nach der Eingabe der letzten Position. Warum?




Fall 4: Verkauf Amazon Seller mit div. Lieferanschriften inkl. Stornieren
Über die Schnittstelle werden direkt die Verkäufe im System angelegt. Diese sind dann entsprechend mit dem Arbeitsvorrat Schnittstellen oder im Menupunkt Verkauf auffindbar. Die Aufträge sind zunächst immer im Status „Disponiert“ und können von dort durch eine Aktivität bei DHL angemeldet und danach Verladen werden. Bis diese Verladen sind besteht die Möglichkeit, dass die Verkäufe über die Schnittstelle storniert und in den Status „Abgelehnt“ gesetzt werden.









Hier ein zweiter Auftrag, welcher demonstriert, wie ein Verkauf über die Schnittstelle storniert würde.
Fall 5: Schnittstelle RND (Konditionen, Guthabenaufbau, Guthabenabbau, Sammler)
Laufend werden RND-Dateien in fab eingelesen. Der Vertriebsmitarbeiter checkt das Suchprofil „Arbeitsvorrat Schnittstellen“:

In diesem Profil kann über den Auftragseingang die Art der Schnittstelle bzw. die Kostenstelle gefiltert werden.
Bei dem Import der Lagerausgänge wird automatisch der Provisionist geestzt. Diese Aufträge werden dann bei der Lagergeldprovision berücksichtigt.
Der Standort wird an dieser Stelle als Bestandsführende Einheit im ERP System betrachtet. Es werden z.B. also alle Claus Standorte zusammen gezogen.
Der Dateiname wird im Feld „Anhausen Anmerkung“ angezeigt:

Unter externe Bestellnummer steht die Lieferscheinnummer des Lagers.

Falls es in der Aufgabenplanung einen kritischen Fehler gibt, sodass diese nicht korrekt arbeiten kann, kann eine Nachricht per Email oder ähnliches versendet werden. Dies kann sowohl Fakturen aber auch Schnittstellen und anderes betreffen. 
Für Einlesefehler wird ein Email Template an error@fab4minds.com gesendet.
Bei Rabenhorst soll der Empfänger: kundenstamm@rabenhorst.de (die Bearbeiter der RND-Schnittstellenaufträge) und edi@rabenhorst.de (technische Sicht) gesetzt sein. Alle anderen Fehlermeldungen bei Aufgabenplanungen sollen ebenfalls an error@fab4minds.com gemeldet werden.
OFFEN In der Beschreibung soll zu erkennen sein, was das Problem mit der Datei ist.

Offen: Programm Import/Export, Suchprofil Ergänzung der Spalte, ob einlesen erfolgreich oder nicht
Die importierten Aufträge sind unter der Aufgabenlisten Suchseite „Arbeitsvorat Schnittstellen“ zu finden. Die Aufträge, welche von einem Mitarbeiter kontrolliert werden müssen sind in dem Status „Auftragsprüfung notwendig“. Alle anderen werden in dem Status Versand abgeschlossen angelegt.
Die Begründungen, warum dieser Auftrag zu prüfen ist, werden in dem Feld „Interne Anmerkung“ angezeigt. Falls es noch Punkte gibt, welche nur eine Position betrifft, werden diese zusätzlich noch genau in der Anmerkung der Position geschildert. Dies betrifft zum Beispiel Positionsrabatte oder nicht zuordnungsbaren Artikelnummern.


Bestimmte Sammelpartner sollen nicht importiert werden, sobald also diese Partner bebucht werden, kann der Import übersprungen werden. (es handelt sich um Umlagerungsbuchungen, welche für uns keine Relevanz haben)
(Lager-Nummern 1810005,1810086,1810087,1810088,1810092,1810375,1810750)
Diese Partner wurden nun ausgenommen:

Wird ein Artikel bzw. Datensatz nach Validierung als nicht vollständig betrachtet so bleibt dieser im Status „Auftragsprüfung notwendig“ :

Wird ein Auftrag geöffnet kann dieser geprüft werden. Abweichungen werden im Anmerkungsfeld wie folgt angezeigt:


Für nicht gefundene Partner bzw. Artikel wir ein eigener Dummy Artikels gesetzt.

Weiters ist wichtig zu wissen das blau markierte Positionen reine finanzielle Positionen sind und zu keiner Warenbewegung führen:

Folgende Prüfungen werden im Rahmen des Imports ausgeführt:
- Auftragskondition bitte überprüfen
Spontankondition aus RND wird gebildet. Auftragskondition wird als Vertreterrabatt gekennzeichnet. - Artikel-Kondition bitte überprüfen
Spontankondition aus RND wird gebildet. Artikelkondition wird als Vertreterrabatt gekennzeichnet - Naturalrabatt bitte überprüfen
Spontankondition wird gebildet, aber über Postentext. aturalrabatt wird als Vertreter-Naturalrabatt gekennzeichnet.
- Valuta bitte überprüfen
Es wurden für diesen Auftrag zusätzliche Valutatage gemeldet, Anpassung der Zahlungskondition im Auftrag notwendig. - Partner mit Nr. xxx nicht erkannt
Kundennummer konnte nicht gemappt werden - Artikel mit Nr. xxx nicht erkannt
Artikelnummer konnte nicht gemappt werden - Artikel ist gesperrt – Artikel ist gesperrt
- Partner ist gesperrt – Partner ist gesperrt
- Bestellsortimentsprüfung fehlgeschlagen für Artikel xxx
Artikel nicht im Bestellsortiment - Preis 0 angegeben – es ist kein Preis gefunden worden.
- Retouren vorhanden
Bei Meldung RND-Datei mit Kennzeichen 5, Vorzeichen beachten, setzen des Postentextes Retoure - Reklamation/Gutschrift
Bei Meldung RND-Datei mit Kennzeichen 6, Vorzeichen beachten
Noch Klärung, welcher Postentext hier gesetzt werden muss, es darf keine Bestandsbuchung retour auf das RND-Lager erfolgen. - Retourflaschengrenze 120 Flaschen – Warnhinweis bei Leergut ab 120 Flaschen
- Ersatz
Bei Meldung RND-Datei mit Kennzeichen 3, Vorzeichen beachten. Dient nur zur Bestandkorrektur des Lagers, keine Berücksichtigung auf den Belegen für den Kunden ALTERNATIV: Meldung durch RND-Lager über separate Partnernummer
Neben diesen Validierungen, welche dazu führen, dass der Auftrag im Status „Auftragsprüfung notwendig“ importiert wird, gibt es noch folgenden Error, welcher dazu führt, dass die Datei gar nicht eingelesen wird. Diese Fehlermeldung wird dann an die EDI-E-Mail-Verteilergruppe gesendet:
- „ERROR: Folgende Lieferscheinnummern, ….. existieren schon im F4M-System!“ – dies passiert, wenn eine Datei mehrfach eingespielt werden würde. HIerbei erfolgt die Prüfung der Lieferscheinnummer für jedes Lager getrennt. (Hintergrund: Theoretisch ist es möglich, dass zwei Lager die gleiche LS-Nummer melden, denn jedes Lager hat sein eigenes System.)


Artikel welche zum Importzeitpunkt gesperrt sind werden auch auf der Preisliste gesperrt um eine Bereinigung der Altdaten zu erzielen.
Zum Zeitpunkt „Auftragsprüfung notwendig“ werden noch keine Dispositionen und Lagerausgänge angelegt. Ist die Prüfung abgeschlossen kann der Auftrag über folgende Ablauffolge frei gegeben werden:

Während des Parallelbetriebs werden die auf Auftragsprüfung stehenden Aufträge durch den Workflow “RND - manuell als Versand abgeschlossen markieren” zum Export in CSB bereitgestellt. Die Export-Dateien bilden sich täglich um: 9 Uhr, 12 Uhr, 15 Uhr und 22 Uhr.
Aufträge ohne Prüfung stehen direkt im Status “Versand abgeschlossen” und werden zu den eben genannten Zeiten übertragen. Der Status nach der Übertragung ist “an CSB exportiert”
Bis hier zwischen fab und Rabenhorst abgestimmt und getestet.
Sind alle Aufträge frei gegeben, werden diese gemäß der Faktura Kondition in die Verrechnung weiter geleitet. Handelt es sich um einen „Sammler“ Kunden so wird dieser über die Sammler Generierung, in den monatlichen Sammler berechnet:

Die Sammler Generierung läuft täglich um 5:00 Uhr und aktualisiert den Sammelbeleg pro Sammler Kunde und monatlicher Periode. Die generierten Sammler können unter dem Menüpunkt
aufgerufen werden.
Automatisch werden Sammler aktuell nie fakturiert. Soll ein Sammler fakturiert werden so führt der Sachbearbeiter die Sammlergenerierung noch einmal manuell aus. Aktuell ist dies die Benutzergruppe „AD_Auth_Vertrieb_Stammdaten“ für Generierung sowie auch die Fakturierung der Sammler zuständig.
Sobald der Sammler generiert wurde, ist dieser im Suchprofil „Verkauf Sammler“ verfügbar:

Wird ein Sammler abgerechnet so
Die Einzelrechnungen werden im täglichen Fakturalauf automatisch generiert.
Hier ein Beispiel für den Testimport:

Hier ein Beispiel Beleg:

Die Importe können nun über den folgenden Menüpunkt aus dem Archiv geöffnet werden:

Die Datei kann über den Anhang Dialog heruntergeladen werden:

Fall 6: Schnittstelle AIS (Konditionen, Reklamationen, Pos Texte)
Thema Postentexte
- In CSB können je „Postentext“ und Branche unterschiedliche Rabattwerte hinterlegt werden. Beispiel Verkostung nicht 100% Gutschrift, sondern nur 92%, weil durchschnittlich 8% Mengenrabatt gewährt werden. Klärung wie wir mit den Gutschriften in fab umgehen…
und auch bei MHD wurden bisher die 8% MR berücksichtigt
è weitere Infos folgen noch, die Grundidee ist das pro Branche und PosText ein gewisser Rabattsatz gezogen wird. ENQ-xxx Klärung wie wir das technisch lösen können.
- Es wird kein Flaschenpfand gutgeschrieben in der Auftragserfassung bei „Minus-Positionen“ richtig? Welche Fälle gibt es. Eigentlich nur Verkostung und MHD. Der Rest ist mit Warenbewegung und nicht Minus

ENQ-733359, Bei diesen PosTexten soll die Pfandvergütung ausgeschlossen werden.
MHD (30%), MHD (Voller Preis), Verkostung
Idelerweise soll ein Flag beim Beschreibungstext eingeführt werden welches steuert ob der Pfand berechnet werden soll oder nicht.

- Postentext retour sollte in der Auftragserfassung nicht auswählbar sein. Ist nur für RND?!
- Es soll nicht MHD 30% auf der AB dabei stehen. Müssen wir die Pos-Texte dafür umbenennen oder kann man hier ggf. ein Kürzel hinterlegen, welches dann angedruckt wird?
ENQ-733359, auf den Dokumenten soll der Beschreibungstext des Positionstextes angedruckt werden sofern dieser ausgefüllt ist. Bei den MHD Fällen soll dies dann immer MHD sein. Ist der Beschreibungstext leer, so soll wie jetzt der Fallback gewählt werden. 
Fall 7: Schnittstelle MSV3 (Prüfungsliste Schnittstellen)
Wie auch bei den restlichen Schnittstellen, welche Kontrakte importieren, können diese in der Aufgabenliste unter „Arbeitsvorat Schnittstellen“ oder in der Verkaufssuche gefunden werden. Hier wird zusätzlich, falls der Kunde einen Betreuer hat auch der entsprechende Betreuer als ausführenden Benutzer gesetzt.

Fall 8: Schnittstelle EDI Orders (mit temporär gesperrtem Artikel & Adressgruppe 142)
Fall 9: Verkauf ab Lager (Mitarbeiter Barverkauf an Zentrale mit Sofort-Rechnung)
Das besondere bei dieser Kontrakt-Strategie ist, dass hier keine Kommission oder ähnliches angelegt wird, sondern direkt ein Lagerausgang erstellt werden kann. 


Fall 10: Verkauf ab Wagen (Nur Kosten Positionen mit Ausschank)
Ein Verkauf ab Wagen ist ein Verkauf, bei welchen alle Positionen ohne Warenbewegungen sind. Um dies zu erreichen, wird bei jeder Position der Positionstext „Verkauf ab Wagen“ gesetzt. Hierdurch werden diese Positionen zu Positionen ohne Warenbewegung, wie an dem blauen Feld zu erkennen ist. Falls ein Verkauf nur Positionen ohne Warenbewegung besitzt wird die Aktivität „Zur Faktura weiterleiten“ angezeigt, da hier keine Disposition angelegt werden muss.
Zur „Faktura weiterleiten kommt“ nicht
Mindermengen -> Forderung für Grund. Kann man das für Positionen ohne Warenbewegung „ausschalten“

Fall 11: Mitarbeiterverkauf ab Außenlager mit Verrechnen mit Gehalt
Verrechnung mit dem Gehalt
Auslagerung von Waren von Anhausen.
Zahlmethode „Verrechnung über Gehalt“ bei dem Verkauf ermöglichen und den FIBU Bereich verrechnen.
Die Frage ist auch noch ob wir eine eigene Preisliste verwenden. Allgemein soll die Methodik von Herrn Scherf frei gegeben werden.