fabular.CORE - Dokumentenmanagement
Änderungsverlauf
|
Version |
Beschreibung |
Datum |
Status |
Autor |
|
1.0 |
Erstellung der Erstversion auf Basis von Release 3.0.128.4 |
10.08.25 |
fertig |
Harald Falkner |
|
1.1 |
Überarbeitung nach CORE Update |
29.09.25 |
fertig |
Harald Falkner, Eric Deppisch |
|
1.2 |
Überarbeitung nach Release 3.0.130.1 |
04.11.25 |
fertig |
Harald Falkner, Eric Deppisch |
|
1.3 |
Überarbeitung nach Release 3.0.132.2 |
20.12.25 |
fertig |
Harald Falkner, Eric Deppisch |
Einleitung
Die Tests werden durchgeführt, um sicherzustellen, dass fabularCore die geschäftlichen Anforderungen und Erwartungen der User erfüllt. Dabei werden typische Geschäftsszenarien und Workflows simuliert, um sicherzustellen, dass das System in der realen betrieblichen Umgebung ordnungsgemäß funktioniert. Dadurch werden sämtliche Module, Workflows, etc. getestet. Die Testfälle werden von den Verantwortlichen Usern zusammen mit der Geschäftsführung definiert.
Die Tests werden in den folgenden Bereichen durchgeführt:
- Auftragsverwaltung
- Bestandsmanagement
- Finanzbuchhaltung
- Dokumentenmanagement
Aufbau der Tests
Für jeden Bereich, in dem die Tests durchgeführt werden, ist eine detailliertere Dokumentation der einzelnen Testschritte anzulegen, die den vollständigen Nachweis enthält, dass dieser Testschritt funktioniert, inklusive Screenshot mit einem Verweis auf den jeweiligen Benutzer. Jeder Test wird erst dann als „Abgenommen“ angesehen, wenn sämtliche Testschritte mit Screenshots belegt worden sind und der Gesamte Testfall erfolgreich war.
Überschrift
Die Überschrift beinhaltet den Titel des jeweiligen Testfalls, danach geht es weiter zu den Details.
Details zum Testfall
Zu Beginn müssen in einer Tabelle sämtliche wichtige Daten angegeben werden, die für diesen Testfall, benötigt werden:
|
Testfall-ID |
Eindeutige Identifikation des Tests in folgendem Format: N.X.X |
|
Testdatum |
Das Datum an dem der Test durchgeführt wird. |
|
Test-Verfasser |
Die verantwortliche Person, die den Test durchführt. |
|
Test-Benutzergruppe |
Die zugeordnete Berechtigungsgruppe im System. |
|
Testfall-Art |
Positiv oder Negativ Test |
|
Testfall-Beschreibung |
Genauere Beschreibung des Testfalls. |
|
Erwartetes Ergebnis |
Das zu erwartende Ergebnis. |
|
Geschäftsvorgang-Start + ID |
Start des Tests im System mit eindeutiger ID (z.B. Einkaufskontrakt 1234567). |
|
Geschäftsvorgang-Ziel + ID |
Ziel des Tests im System mit eindeutiger ID (z.B. Lagereingang 234567). Wenn es zu diesem Zeitpunkt noch keine Ziel Referenz ID gibt, ist diese spätestens vor Abschluss des Tests Nachzutragen. |
Sämtliche Detail-Angaben zu jedem Testfall sind auch in dem fabularCore_Testdurchführung_Protokoll.xlsx zu finden.
Testschritte
Direkt im Anschluss zu den Testfall Details befinden sich die einzelnen Testschritte. Jeder Testschritt wird mittels Screenshots belegt, damit gewährleistet wird, dass alles sachgemäß abgelaufen ist.
Details die auf dem Screenshot zu sehen sein müssen:
- Ziel-Geschäftsvorgang + ID (z.B. Lagerausgangsseite)
- Name des Benutzers
Testdurchführung
Dokument Suchen
|
Testfall-ID |
D.1.1 |
|
Testdatum |
03.07.2025 |
|
Test-Verfasser |
Thomas Gante |
|
Test-Benutzergruppe |
SYS_Administratoren |
|
Testfall-Art |
Positiv Test |
|
Testfall-Beschreibung |
Test der Suchfunktionen im DMS: nach zugewiesenen, nicht zugewiesenen Dokumenten, per Volltext und über erweiterte Filter. |
|
Erwartetes Ergebnis |
Passende Dokumente werden entsprechend der gewählten Filter korrekt angezeigt. |
|
Geschäftsvorgang-Start + ID |
|
|
Geschäftsvorgang-Ziel + ID |
Über den Menüpunkt DMS kann das Dokumentenmanagementsystem aufgerufen werden.

Nun gibt es verschiedene Möglichkeiten, um nach Dokumenten zu suchen. Unterschieden wird zwischen zugewiesenen und nicht zugewiesenen Dokumenten. Dabei bezieht sich die Zuweisung darauf, dass dem Dokument ein übergeordneter Archivtopf und ein untergeordneter Dokumenttyp bzw. Dokumentart zugeordnet wurde.
Nicht zugewiesene Dokumente lassen sich über das Setzen des entsprechenden Filters und Ausführen der Suche finden.

Zusätzlich kann die Volltextsuche verwendet werden, um Dokumente zu suchen; unabhängig von ihrer Zuweisung zu Archivtopf und Dokumenttyp.

Weitere Filter können über die erweiterte Suche eingeblendet werden.

Hervorzuheben sind Archivtopf und Dokumenttyp/Dokumentart, mit denen sich Dokumente anhand ihrer Zuweisung suchen lassen.

Dokument Ablegen
|
Testfall-ID |
D.2.0 |
|
Testdatum |
03.07.2025 |
|
Test-Verfasser |
Thomas Gante |
|
Test-Benutzergruppe |
SYS_Administratoren |
|
Testfall-Art |
positiv Test |
|
Testfall-Beschreibung |
Ablegen eines Dokuments mit Zuweisung zu Archivtopf und Dokumenttyp. |
|
Erwartetes Ergebnis |
Dokument wird erfolgreich hochgeladen, zugewiesen und ist im DMS auffindbar. |
|
Geschäftsvorgang-Start + ID |
|
|
Geschäftsvorgang-Ziel + ID |
Dokumente können an verschiedenen Stellen des Systems abgelegt werden. Darunter Kontrakt (z.B. Bestellung), Partner oder Lagereingang (z.B. Lieferschein). Dazu muss die Verknüpfung zum Hochladen von Anhängen geöffnet werden

Es öffnet sich ein neues Fenster zum Hochladen eines Dokuments

Hier kann ein Dokument abgelegt sowie einem Archivtopf und Dokumenttyp zugewiesen werden.


Das hochgeladene Dokument ist anschließend im DMS auffindbar

Email Import von Dokumenten
|
Testfall-ID |
D.3.0 |
||
|
Testdatum |
03.07.2025 |
||
|
Test-Verfasser |
Thomas Gante |
||
|
Test-Benutzergruppe |
SYS_Administratoren |
||
|
Testfall-Art |
positiv Test |
||
|
Testfall-Beschreibung |
Ein Dokument wird per E-Mail gesendet und automatisch im DMS abgelegt. |
||
|
Erwartetes Ergebnis |
|
||
|
Geschäftsvorgang-Start + ID |
|||
|
Geschäftsvorgang-Ziel + ID |
Dokumente können als E-Mail Anhang an dms-demo@fab4minds.com geschickt werden und werden dadurch automatisch im DMS abgelegt.

Im DMS erscheint es dann als nicht zugewiesenes Dokument


Zuweisung von nicht zugewiesenen Dokumenten
|
Testfall-ID |
D.3.0 |
|
Testdatum |
03.07.2025 |
|
Test-Verfasser |
Thomas Gante |
|
Test-Benutzergruppe |
SYS_Administratoren |
|
Testfall-Art |
positiv Test |
|
Testfall-Beschreibung |
Ein nicht zugewiesenes Dokument wird einem Archivtopf und Dokumenttyp zugewiesen und indiziert. |
|
Erwartetes Ergebnis |
Das Dokument ist nach Abschluss im gewählten Archivtopf und mit dem zugewiesenen Dokumenttyp abgelegt. |
|
Geschäftsvorgang-Start + ID |
|
|
Geschäftsvorgang-Ziel + ID |
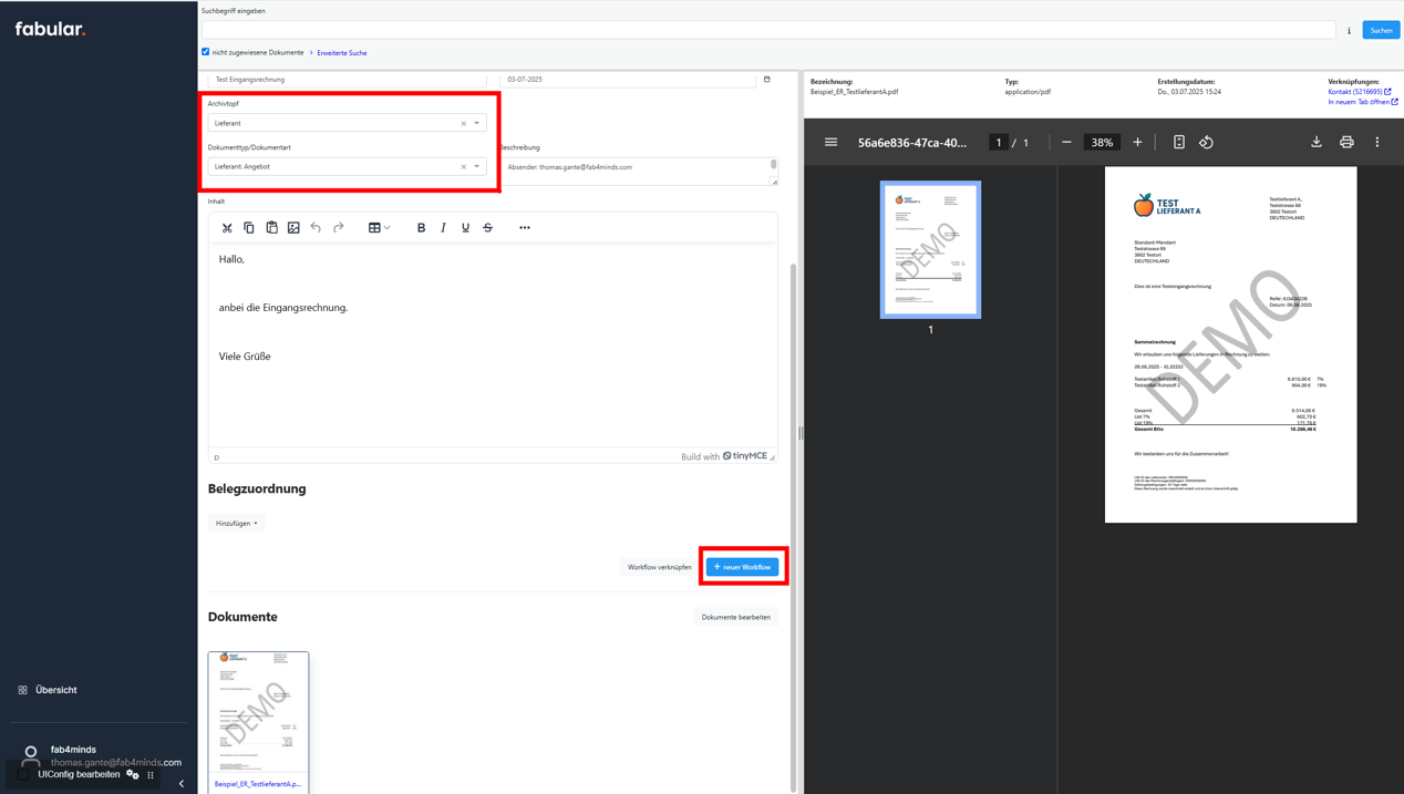
Um ein nicht zugewiesenes Dokument einem Archivtopf und Dokumenttyp zuzuweisen muss der entsprechende Kontakt aufgerufen werden

Hier lassen sich die relevanten Informationen zum Dokument identifizieren

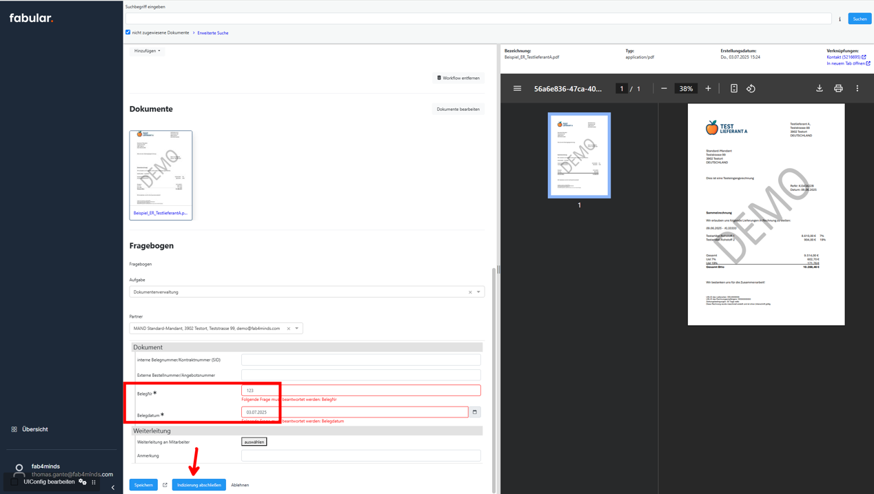
Nun können Archivtopf und Dokumenttyp ausgewählt werden und anschließend ein neuer Workflow erstellt werden.

Zur Indizierung müssen die Felder BelegNr und Datum befüllt werden. Anschließend kann die Indizierung abgeschlossen werden.

Anschließend ist das Dokument im entsprechenden Archivtopf und Dokumenttyp hinterlegt
