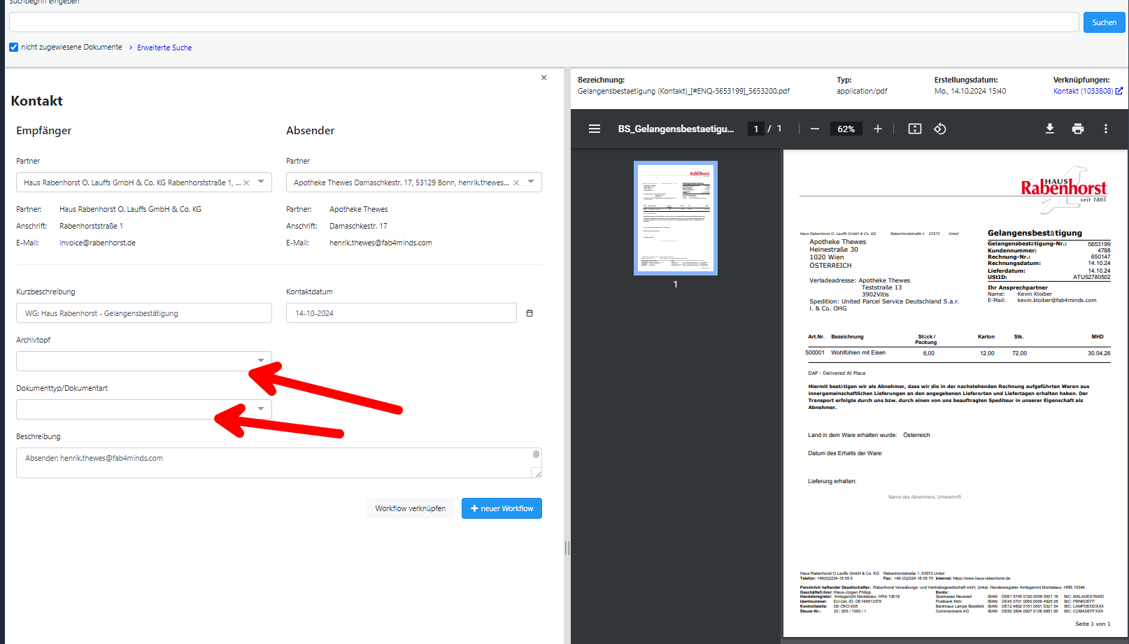
!!! DMS: Kontaktgruppe/Name bzw Archivtopf und Belegart als Pflichtfeld
Als FiBumitarbeiter möchte ich, dass die Kontaktgruppe/Name bzw Archivtopf und Belegart ein Pflichtfeld ist, um zu verhindern, dass hier nichts ausgewählt wird. Abhängig von diesen werden Pflichtfelder ein oder ausgeblendet und so könnten diese Vergessen/Umgangen werden.
Detailbestände: UIconfig um required erweitern
technische Lösung
Story: 698359
Kunde: Haus Rabenhorst O. Lauffs GmbH & Co. KG
Ersteller:in: Thewes Henrik
Zugewiesen: Wurz Philipp
Technische Lösung: https://git.fab4minds.com/fab4minds/dev/-/merge_requests/5260
Testfallbeschreibung:
Archivtop und Dokumenttyp/Dokumentart werden zwingend angezeigt. Kontakt/Fragebogen lässt sich auch nicht speichern, wenn diese Felder nicht angegeben sind.