Einkauf ohne Bestandsführung
Einkauf ohne Bestandsführung
Hier fehlt noch die Tabelle mit den offenen Punkten und Prio-Angabe
Offene Punkte/Fragen aus dem Vertrieb (weiteres passend an der Stelle im UAT)
Nach der Freigabe geht die Bestellung in den Status “Freigabe genehmigt”. Falls Dokument versenden: nein ausgewählt ist, wäre der Status “Leistungsnachweis offen” korrekt.
Aktuell muss trotz “Dokument versenden: nein” paradoxerweise der Workflow “Bestellung versenden” ausgeführt werden, damit der Status “Leistungsnachweis offen” erreicht wird.
Bei einer nachträglichen Änderung eines abgeschlossenen Leistungsnachweises mit benötigter Freigabe, erfolgt nach der Freigabe keine Rückmeldung, dass diese erfolgt ist.Seit Sperrung der Positionen, müssen bei Teilleistungsnachweisen immer alle Positionen in den Leistungsnachweis übernommen und dort gelöscht werdenGibt es eine Übersicht aller selbst bearbeiteten Bestellungen und/oder Leistungsnachweise?
Einkauf ohne Bestandführung anlegen inkl. Budgetprüfung und Freigabe mit Leistungsnachweis und Faktura
Um die Einkaufsanlage zu beginnen, wird empfohlen die Schnellanlage beim Lieferanten zu nutzen. Hier werden nur die für die Partnergruppe des Lieferanten relevanten Kontrakt-Strategien angezeigt und man kann darüber in den Einkauf springen.
TST: Kreditkartenabrechnungen müssen noch erklärt werden / Klärung intern bei Haus Rabenhorst
HINWEIS: Ob die Dokumente versendet werden, kann in den Grunddaten eingestellt werden:

Im Zuge des Imports der Partnergruppen wird diese Information einmalig importiert.
Weiters wird dieDie Email und Kommunikationsart beim Partner für diese Bestellung versenden Funktion herangezogen:




Anschließend muss noch ein voraussichtliches Leistungsdatum eingegeben werden, dieses wird für die Budgetprüfung benötigt und sollte daher nach bestem Wissen und Gewissen eingegeben. Entscheidend wird dann das tatsächliche Leistungsdatum sein, welches bei den folgenden Leistungsnachweis eingetragen werden muss.


HINWEIS: Das Bis Feld beim Leistungsdatum ist somit für die Budgetprüfung relevant.
Das Feld "Beschreibung" wird für den Buchungstext in der Finanzbuchhaltung benötigt. Hier sollte ein aussagekräftiger Text eingegeben werden.
Einkauf:
Fakturierungsauftrag:
Buchungsjournal/Buchungsdetail
Dieser Buchungstext kann in jeder Stufe (EK-Kontrakt - EK-Dispo/Leistungsnachweis - Fakturierungsauftrag - Buchungsjournal) noch geändert werden. Wichtig für Jahresbestellungen - hier kann in der Bestellung ein allgemeiner Text angegeben werden (Bsp. Ersatzteile Conrad 2025). Im daraus angelegten Teil-Leistungsnachweis kann dann im Leistungsnachweis der Text auf die konkrete "Anforderung" geändert werden.
Einkauf ohne Bestandsführung – Alle Einkäufe welche ohne Zyklus angelegt werden. Es können aber in der Laufzeit beliebig viele Leistungsnachweise zu einem Einkauf erstellt werden. (nach Bedarf) Jeder Leistungsnachweis wird gesondert in der Budgetprüfung mit dem jeweiligen Leistungsdatum geprüft.
Wiederkehrende Verträge mit ER – es wird gemäß dem angegebenen Zyklus und der Kontraktlaufzeit ein Leistungsnachweis angelegt und der ER-Kontrolle in der Faktura Oberfläche angeboten. Ist der Betrag passend kann dieser direkt zur ER-Verbuchung herangezogen werden. Ist dieser nicht passend muss der Leistungsnachweis im Rahmen der ER-Kontrolle vom Sachbearbeiter frei gegeben werden. Danach kann die ER direkt verbucht werden. Nicht ER verrechnete Leistungsnachweise werden „nachgehalten“ wodurch z.B. Ecoinform Leistungsnachweise von 2-3 Monaten auch gebündelt werden können, sofern die ER dies erfordert.
Wiederkehrende Verträge ohne ER – es wird gemäß dem angegebenen Zyklus und der Kontraktlaufzeit ein Leistungsnachweis sowie die FIBU - Buchung automatisch generiert.
Als nächstes müssen die Artikel ausgewählt werden. Hier kann entweder die Artikelnummer oder die Bezeichnung in den Suchfeldern eingetragen werden.


Zur Unterstützung bei der Artikelauswahl gibt es verschiedene Suchprofile. Hier können die Ergebnisse vorgefiltert werden, sodass zum Beispiel nur die für die typischen Marketing-Einkäufe relevanten Artikel zur Auswahl stehen. Außerdem kann sich der Benutzer über die Kassette ein Suchprofil als Standard kennzeichnen.


Weiter muss bei jeder Position die entsprechenden Daten hinterlegt werden. Dabei sind die zur Auswahl stehenden Kostenstellen von der Berechtigung des Users abhängig, der Kostenträger immer durch den Artikel vorbefüllt und die zur Auswahl stehenden Kostenprojekte von der Kostenstelle abhängig. Das Kostenprojekt, die Belastungsadresse und ein abweichendes Steuerniveau müssen nur ausgewählt werden, wenn hier ein besonderer Wert sinnvoll ist.
Die verfügbaren Kostenstellen werden vom jeweiligen Mitarbeiter geladen wobei hier unterschieden wird ob die Kostenstelle nur Kontiert oder vollständig eingesehen werden darf.
Beispielsweise wird hier die Kostenstelle 2400 nur zum Kontieren für einen Mitarbeiter frei gegeben:


Hinweis: Als Kostenträger wird das frühere „Haus Rabenhorst“ nun als „keine Markenzuordnung bezeichnet:


Kostenprojekt – die zur Auswahl verfügbaren Kostenprojekte werden aktuell abhängig von der Kostenstelle aus dem Budget bzw der Kostenstellenzuordnung direkt in der KSt geladen. Es kann also nur ein Kostenprojekt ausgewählt werden, welches auch im Budget unter der zu bebuchenden Kostenstelle angegeben ist. Ist das Kostenprojekt nicht relevant muss dieses auch nicht ausgewählt werden. Das System bucht in diesem Fall automatisch auf „keine Projektzuordnung“.
Hier kann vom Controlling die Zuordnung zum Projekt angegeben werden:

è Abklärung welche Kostenprojekte nun im Budget zugewiesen werden sollen muss noch mit Frau Manns bzw. Herrn Scherf durchgeführt werden. Sollten im Laufe der Arbeit neue Kostenprojekte angelegt werden, können diese jederzeit über das Budget zugeordnet werden.
Hinweis: Für die Felder Belastungsadresse, Steuerniveau wird nur etwas ausgewählt, wenn der Standardfall überschrieben werden soll. Es ist also keine „Dummy“ Kontierung erforderlich.
In den meisten Fällen ist die Kostenverwendung ausgegraut und darf nicht verändert werden. Bei Artikeln, wo dies nicht der Fall ist, muss hier vom User eine ausgewählt werden und somit zum Beispiel bei Reparaturen zwischen GWG und Investitionen unterschieden werden.


Eine Zusatzfunktion ist die Hinterlegung eines Kontierungsschlüssel für den Einkauf. Wenn hier etwas hinterlegt ist, dann wird der Betrag auf dem Leistungsnachweis automatisch in der Buchung entsprechend aufgeteilt und es müssen keine eigenen Positionen mit den Werten angelegt werden.


Die hier angegebene Aufteilung wird zum Zeitpunkt der Faktura Erstellung berechnet und angezeigt.
Hinweis: Die Umlage der Gemeinkostenstellen bzw. der Gemeinkostenträger (keine Zuordnung) wird aktuell in Lucanet über fixe Gemeinkostenschlüssel durchgeführt.
In weiteren Ausbaustufen ist die realtime Berechnung von Gemeinkostenumlagen in fabular möglich.
Nach Eingabe der Artikel kann die Budgetprüfung durchgeführt werden. Hier wird geprüft, ob für die Kostenstelle und die Kostenart der Jahreswert überschritten werden würde. Es steht den Abteilungen frei zusätzlich Kosten Projekte zu beplanen, dann wird beim Überschreiten dieser Pläne entsprechend ein Hinweistext angezeigt.


Des Weiteren werden die Workflowparameter vom Partner rein geladen. Hierrüber wird gesteuert, ob Dokumente versendet werden sollen und ob diese direkt nach der Freigabe versendet werden. Außerdem können auch Standardvorlagen in den Reiter Texte geladen und verändert werden. Die Texte aus dem Reiter Texte werden dann auf den Belegen angedruckt.




Nach der Budgetprüfung muss eine zweite Freigabe erfolgen. Dazu kann ein Mitarbeiter ausgewählt werden, welche die Aufgabe dann in seiner Suchseite angezeigt bekommt. Es muss immer entweder der anlegende oder der freigebende User eine entsprechend hohe Freigabegrenze besitzen. Es werden bei der Mitarbeitersuche automatisch nur die Mitarbeiter angezeigt, bei welchen diese Regel eingehalten wird.


Hinweis: Im Fall der dringenden Freigabe anfordern wird eine Email versendet und die Aufgabe wechselt in einen eigenen Status. Das eventuell generierte eMail kann an folgender Stelle geprüft werden:


Weiters erscheint die notwendige Freigabe in dem Suchprofil „Arbeitsvorrat – (wichtige Abteilung ToDos)“ wie folgt:


Ist die Freigabe nicht als „Dringend“ markiert erscheint diese normal im Arbeitsvorrat der Abteilung:


Nachdem die Freigabe erteilt wurde, erscheint die Aufgabe wieder in der Aufgabenliste des Erstellers.


JS: Nach Ablehnung der Freigabe ging es nicht mehr zu dem Ersteller zurück.
- Workflow sollte nicht sichtbar sein. Warum muss man eine Bestellung immer noch versenden, selbst wenn nein angeklickt ist. War vorher nicht. Die Bestellung ging nach der Freigabe sofort in den Status Leistungsnachweis offen --> Henrik sieht sich das an, aber grundsätzlich sollte alles richtig eingestellt sein.




In dem Moment, wo die Leistung erbracht wurde oder wo die Eingangsrechnung dem Benutzer zugeordnet wurde, kann der User den Leistungsnachweis erstellen.
Hier muss der korrekte Leistungsnachweis angegeben werden und der Wert des Leistungsnachweis entsprechend angepasst werden.






Es können zu einem Einkauf mehrere Leistungsnachweise erstellt werden. Ob jeweils ein oder mehrere Einkäufe für die Leistungsnachweise erstellt werden, hat Auswirkungen auf die Reservierung der Budgets und ist eine unternehmerische Entscheidung. Sobald ein Leistungsnachweis abgeschlossen ist, ist dieser Bereit zur Fakturierung.


Wenn weitere Leistungsnachweise zu einem Einkauf erstellt werden, wird automatisch der Restbetrag des Einkaufs in dem Leistungsnachweis ausgewählt.


Hinweis: Um einen Überblick über die bereits gebuchten Leistungsnachweise zu erhalten kann das Detail beim Einkauf wie folgt eingeblendet werden:


In der Fußzeile wird noch die verfügbare restliche Menge angezeigt.
TST: (Aktuell sieht man nur die verbuchte Menge, es soll eventuell aber auch noch der verbuchte Wert mit angezeigt werden. Ist bei fab in Klärung)
Ein Einkauf kann im System genau dann verbucht werden, wenn der Geschäftsfall im System angelegt ist, die Eingangsrechnung durch die FiBu indiziert ist und die Rechnung und der Geschäftsfall übereinstimmen. Hier ein Beispiel der Indizierung einer Eingangsrechnung durch die FiBu:


Wenn die FiBu die Eingangsrechnung durch einen bereits angelegten Leistungsnachweis nicht selbstständig verbuchen kann, dann leiten diese die Aufgabe weiter und diese wird in der Aufgabenliste des Users angezeigt.


Über das das „Briefchen-Symbol“ (Anhang öffnen) kann man sich den Beleg anschauen (neuer Tab öffnet sich) und gleichzeitig wird dieser im eigenen Download Order unter „Temp“ gespeichert. Die Meldung (der Pfad) erscheint unten links. Hier kann man sich bei Bedarf den Beleg als PDF öffnen, um diesen auf einem zweiten Bildschirm zu sehen.
TST:


TST: Wenn sich der Beleg in fab als zweiter Tab öffnet, klappt es aktuell in der fab-app leider noch nicht, sich einen den bereits geöffneten Tab in einen zweiten Fenster zu öffnen. Das System springt dann wieder zur Anmeldung und man muss selbst da hin navigieren, wo man vorher dran war.
Des Weiteren kann, solange die Kontrakt SID oder die Externe Bestellnummer/Auftragsnummer bei der Rechnung angegeben ist auch direkt in den Einkauf navigiert werden, um gegebenenfalls von der Rechnung abweichende Werte zu korrigieren.


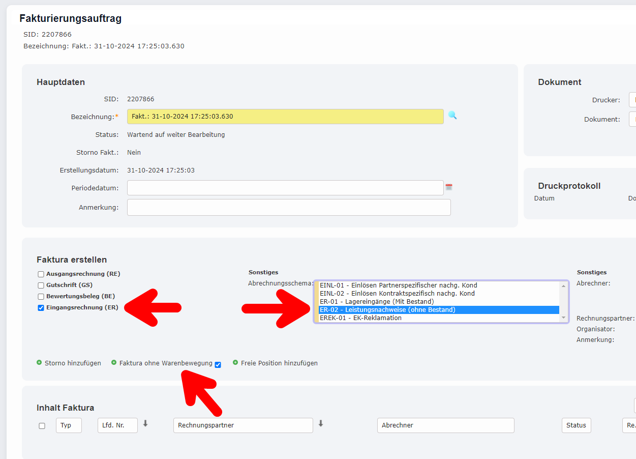
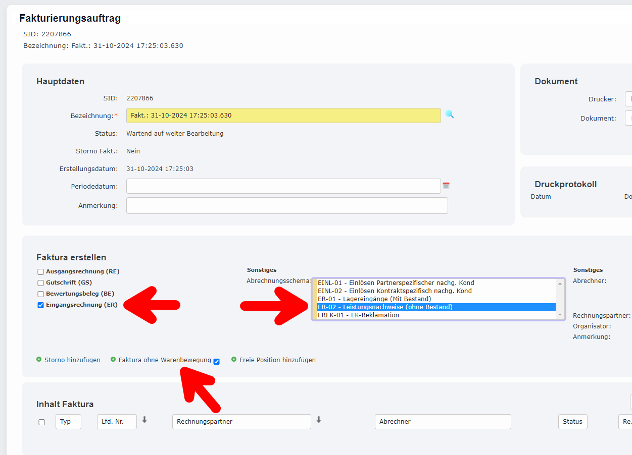
In der Faktura muss der angelegte Geschäftsfall ausgewählt werden.
--> JS: Im DMS, wird aber noch geklärt, wegen der usability, um wieder schneller in die Faktura zurück zugelangen.


- Wie kann der Besteller die Eingaben der FiBu kontrollieren, um Tippfehler zu entdecken? --> Nicht notwendig, da die Eingaben der FiBu nicht kontrolliert werden müssen, da der Workflow garnicht erst erscheint wenn die Angaben nicht übereinstimmen. Für den Fall, dass etwas falsche indiziert wurde, gibt es den Workflow "Zurück an die FiBu". Wenn die Beträge stimmen würden, würde der Workflow "Automatisch verbuchen" erscheinen. Das ist somit die Kontrolle. (Achtung gilt nur für die Beträge, für die anderen Felder wie Kreditor oder andere angaben, muss noch drüber gesprochen werden!)




TST Suchseite in Faktura für Leistungsnachweise ohne Bestandführung fehlt noch
JS: Wording ist verwirrend – Noch abzuklären ob man es umbenennen sollte
TST Wenn über die Faktura eine ER zugewiesen wird, dürfen nur Leistungsnachweise zu diesem Kreditor angezeigt werden. Aktuell werden alle Leistungsnachweise des Unternehmens aufgeführt, dies ist auch aufgrund der Zugriffsberechtigungen nicht in Ordnung.
JS: Abrechnungsschema muss angesehen werden, ob das möglich ist
Nach der Auswahl des Geschäftsfall muss zwangsläufig gespeichert werden, damit die Daten fest im System hinterlegt sind. Nur dann kann die Prüfung des Geschäftsfalls mit der Indizierung der Eingangsrechnung erfolgen. Nur wenn die Netto- und Bruttowerte übereinstimmen wird, der Flow „Automatisch Verbuchen“ angezeigt.


Bei Interesse kann durch den blauen Pfeil der Geschäftsfall genauer betrachtet werden. Hier wird auch die oben eingegebene Aufteilung auf die Kostenstellen angezeigt.


Rundungsunterschiede können durch das Sternsymbol ausgeglichen werden. Hier darf der Unterschied durch die Rundung jedoch einen vorgegebenen Wert nicht überschreiten.


Da nun die Werte des Geschäftsfalls mit der Indizierung übereinstimmten kann, kann die Buchung von dem User durchgeführt werden.


Hinweis: Bei der Rundungsposition kann es aufgrund der Darstellung mit zwei Nachkommastellen dazu kommen das nur 0,00 steht. Wenn der Btto Betrag wie im obigen Beispiel 0,02 ist würde der Nettobetrag drei Kommastellen erhalten.




- Vertriebsmanagement (Barbara Christmann) kann über Aufgabenliste in die Produktion reinspringen, auch ohne Berechtigung --> Das soll zukünftig nicht mehr möglich sein, da man in den Aufgaben nur noch die sehen wird, die mit der Abteilung verknüpft sind. (Wird erst noch umgesetzt)


- Workflows genauer ansehen, warum unvollständig? --> Wird noch überarbeitet und muss noch genauer abgesprochen werden. Aktuell erstmal ausgeblendet.






Einkauf - wiederkehrende Verträge mit/ohne ER anlegen inkl. Budgetprüfung und Freigabe
Wiederkehrende Verträge werden immer dann ausgewählt, wenn es sich um zyklische und gleichbleibende Zahlungen wie zum Beispiel bei der Miete handelt.


Hier muss zwischen Verträgen, wo jeden Zyklus eine Eingangsrechnung fakturiert werden soll und solchen wo dies nicht der Fall ist, unterschieden werden.
Außerdem muss bei den wiederkehrenden Verträgen eine Laufzeit hinterlegt werden, für welchen Zeitraum dieser gilt. Dieser kann für einzelne Positionen noch überschrieben werden. Außerdem muss bei den Positionen noch der Zyklus hinterlegt werden, in welchem Abstand das System automatisch einen Leistungsnachweis erstellen soll.
TST: Problem festgestellt:
Vertrag ist nach einer Ablehnung ist die Aufgabenliste des Ablehners gegangen und nicht in die Aufgabenliste des ursprünglichen Erstellers. Ablehnung war aufgrund eines falschen Artikels.
Dann hat Ersteller den Artikel geändert, es war aber keine erneute Budgetprüfung möglich, sondern nur eine erneute Freigabe. Aber anderer Artikel bedeutet ja ggf. Anderer Budgettopf.
Und Budgetprüfung bei wiederkehrenden Verträgen (Zyklusbetrag oder Jahresbetrag)??






Die Leistungsnachweise werden dann so lange automatisch erstellt, wie die Laufzeiten des Kontrakts und der Positionen sind und der Vertrag im Status „Wiederkehrender Vertrag aktiv“ ist.




