Kreditorenbuchhaltung

Testlog - FICO
Harald Falkner
Sandra Anthofer
Eva Bräuer
erstellt am 07.10.24
FICO Kreditoren
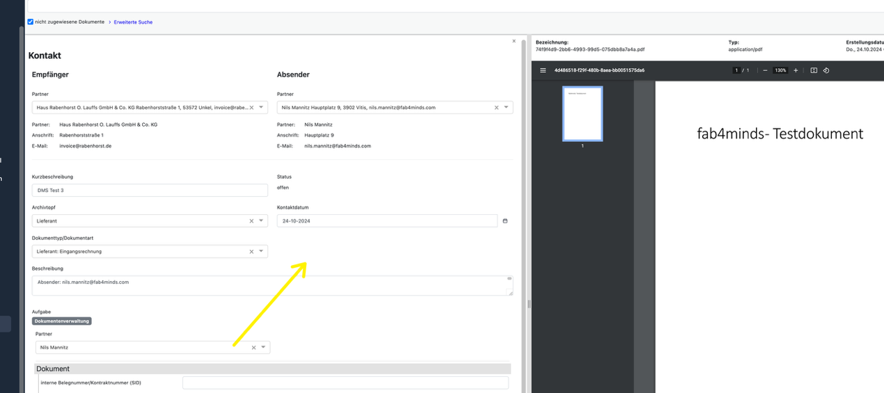
Rechnungen aus Email archivieren
Rechnungen welche per Email zu uns kommen können aktuell an:
test-fabular@rabenhorst.de weitergeleitet werden. Nach 2 Minuten sind diese dann am Produktivsystem verfügbar. Auf der Testumgebung müssen die Emails über folgende Aufgabenplanung die Emails geladen werden:

Zusätzlich gibt es einen Indizierungsdienst welcher die OCR Indizierung durchführt, erst wenn dieser durchgelaufen ist, kann das Dokument im Archiv über die Suche gefunden werden:

❗️Für Testfälle sind die obigen beiden Aufgabenplanungen zu beachten bzw. manuell nach Bedarf auszulösen. Die Übermittlung von Emails bis zu fabular kann nach dem Versand aufgrund der Mail Konfiguration bei Rabenhorst einige Minuten in Anspruch nehmen.
Emails von rechnung@rabenhorst.de , etc. können also an die fabular Inbox weitergeleitet werden.
TBD: Alternativ sind noch weitere Mail Adressen für fabular zu konfigurieren. Es können beliebige Mailboxen konfiguriert werden.
Mehrere Rechnungen aus einer EMail
Werden Emails mit mehreren Rechnungen an die Inbox gesendet wo werden diese als ein Kontakt mit mehreren Anhängen im System angezeigt.
Wird also eine solche Email an fabular gesendet wird für jeden Anhang ein Dokument angezeigt:


Wird ein Kontakt geöffnet, welcher mehrere Anhänge beinhaltet wird an der markierten Position zukünftig die Anzahl aller Anhänge angezeigt. An dieser Stelle kann die E-Mail dann „zerschnitten“ werden.

Diese Funktion ist unter ENQ- 701059, DMS: Belege mit Anhängen welche einen CRMContact haben auseinander teilen, registriert und wird dieses Jahr noch umgesetzt. WICHTIG: Es ist auch zu prüfen ob hier Excel oder CSV Dateien dann in diesem Anhang sichtbar sind. Dies ist erforderlich, um Beispielsweise eine DHL CSV im Anhang über diese Funktion einsehen zu können.
❗️Alternativ muss jedes Dokument einzeln als Email an die Inbox eMail gesendet werden.
Archivtopf, Belegart verändern
Wird ein Beleg z.B. in den FIBU: Briefkorb zugeordnet so kann dieser unter diesem gefunden werden:

Soll nun der Beleg in einen anderen Archivtopf gegeben werden kann dieser einfach geändert werden:

Nach dem Speichern ist sofort der Beleg im neuen Archivtopf, Belegart zu finden.
❗️Im Zuge der Tests wurde besprochen das die Dokumente im FIBU: Briefkorb besser als ToDo im System registriert werden sollen. Damit können sie besser verwaltet werden. Die aktuelle Lösung mit dem Brieftopf ist aktuell nur als „Workaround“ zu betrachten. Beim GoLive wird der Brieftop vom FIBU Team noch einmalig geprüft, die benötigten Punkte werden dann als ToDo im neuen System registriert.
Wenn im Nachhinein was zu buchen ist, dann kommt es in den Briefkorb, von dort kommt es dann zu dem jeweiligen Beleg dazu.
Papier-Belege nach fabular übernehmen
Aktuell werden folgende beiden Ordner am Scanner verwendet:
Ordner „Eingangsrechnung“. 🡺 es geht direkt in den Eingang (ohne Briefkorb zuweisung)
Ordner „FIBU“ 🡺 es geht in den „FIBU: Briefkorb“
TBD: Sobald hier intern geklärt ist, ob das noch so gehandhabt werden soll, kann ein Scanner Ordner direkt von fabular ausgelesen werden. Alternativ könnte der Scan auch gleich direkt an die fabular Email gesendet werden.
Manuell kann jederzeit ein Beleg über ein freies TODO in das Archiv geladen werden.
Siehe hierzu den Punkt ToDos aus dem FIBU Debitoren Bereich.
Zu Eingangs-Mahnungen die aufgeführten Rechnungen in fabular finden und prüfen
Suche des Belegs im Archiv, bzw. Workflow
Um im DMS nach einem Beleg zu suchen bzw. dessen Status zu finden kann der Arbeitsvorrat bzw. die DMS Suche verwendet werden:

In dieser Tabelle kann auch der aktuelle Bearbeiter des Belegs eingesehen werden.
Wird der Beleg geöffnet so kann dessen Status in der genauen Workflowperspektive geprüft werden:


Hier sind auch bereits eventuelle Folgeaufgaben des Belegs sowie die Zuständigen Kollegen ersichtlich:

Zahlsperre
Zusätzlich kann an dieser Stelle auch noch ein etwaiger OP geprüft werden. Es kann auch aufgrund einer Zahlsperre dazu gekommen sein, dass dieser OP nicht bezahlt wird:

Buchungs-Erfassung von Rechnungen und Gutschriften für „Freie Leistungen“ wie Miete, etc.
Soll ein freier Beleg erstellt werden stehen folgende Kontrakt-Strategie Optionen zur Auswahl:

Für diesen Fall sind die Optionen „Einkauf ohne Bestandsführung“, „Wiederkehrende Verträge mit ER“, „Wiederkehrende Verträge ohne ER“.
Im Testfall wurde nun ein Leasing für KFZ bzw. ein Fahrrad angelegt:

❗️Eventuell müssen noch weitere Artikel von Rabenhorst angelegt werden. Wichtig ist bei den Artikeln die Wahl des Verwendungszwecks damit die Berechnung richtig ist.
Weiters kann in der gewählten Kontraktstrategie der gewünschte Zyklus ausgewählt werden:

Nachdem der Beleg angelegt wurde, kann dieser durch die Budgetprüfung freigegeben werden.
Nun muss als nächsten Schritt eine Freigabe von einer zweiten Person angefordert werden. In meinem Fall ist dies mein Kollege:

Dieser hat in diesem Testfall die Freigabe erteilt.
Nun ist der Einkauf im Status „Wiederkehrender Vertrag aktiv“ wodurch jeweilgs für den ersten des Monats automatisch ein Leistungsnachweis über die Aufgabenplanung generiert wird. Dieser steht dann zur Fakturierung bereit.

Soll manuell ein Leistungsnachweis erstellt werden kann dies über folgenden Button erfolgen.
❗️manuell erstellte Leistungsnachweise werden NICHT bei der Generierung berücksichtigt. Es kann also durch manuelle Eingriffe dazu kommen das zwei Leistungsnachweise in einer Periode generiert werden. Im Falle des manuellen Eingriffs muss auch manuell geprüft werden ob die Leistungsnachweis Folge nicht durcheinander gekommen ist.
Durch das abschließen eines manuell erstellten Leistungsnachweis ist dieser für die Faktura bereit. Je nach Bedarf kann dieser vor dem Abschluss auch noch im Umfang angepasst werden. (Bsp. monatliche Anpassung wie Energiekosten, etc.)

Nach dem Abschließen wird automatisch über die Aufgabenplanung die ER des Leistungsnachweises erstellt:

Hier die automatisch generierte Faktura:

Hier die FIBU Buchung:

Kreditoren Stammdaten anlegen
Das Anlegen eines neuen Partners kann gemäß dem Workflow aus dem UAT Allgemein im Kapitel „Partnerstammdaten“ entnommen werden.
Durch die Definition der Betriebsfunktion wird der Partnerdatensatz als Kreditor oder Debitor in der FIBU geführt.
Umbuchungen
Allgemein
Allgemeine Umbuchungen von Konten können über die Buchungsmaske ausgeführt werden.
Um dies durchzuführen, muss ein neuer Buchungsstapel erzeugt oder ein bestehender Stapel verwendet werden:
Nun kann die Belegart UM für Umbuchung gewählt und mit Soll / Haben die Konten bebucht werden. Hierbei ist zu beachten das die KORE-Felder nur dann erscheinen wenn es sich auch um ein für KORE aktiviertes Konto handelt.
TBD: Beim neuerlichen Datenimport im Zuge der Produktivstart Simulation Anfang Dezember werden die KORE Felder dann aktiv geschaltet. Bis dahin sind diese als nicht zwingend definiert.

Saldenliste – Verrechnungskonten
Die Saldenliste kann über die fabBI – Saldenliste eingesehen werden.
Hier ein Beispiel:

OP Umbuchen
Sollen offene Posten umgebucht werden gibt es spezielle Funktionen aus der APP „OP Ausgleich“.
Sollen mehrere OPs auf einen OP gebündelt werden kann die Funktion „Offene Posten ausgleichen“ genutzt werden. Ergibt die Summe 0 werden die OPs gegeneinander verrechnet und ausgeglichen. Ist dies nicht der Fall erscheint ein Schnelldialog um definieren zu können wo der Restbetrag hin gebucht werden soll:

In diesem Dialog kann der gesamte Betrag entweder umgebucht oder auf dasselbe Konto gebucht werden:

Soll der OP gesplittet werden so kann mit der Funktion „Verbuchen“ der OP ganz individuell verbucht werden. Hier werden dann die gewählten OPs in die Buchungsmaske übernommen, um folglich einzelne Teile zu verbuchen.

Soll kein Skonto gezogen werden so kann dieser deaktiviert werden und über Differenz verbuchen kann auf die Buchungsmaske navigiert werden:

Nun kann der Buchungssatz mit Soll/Haben wie im folgenden Beispiel als Split fertig verbucht, werden:

Wird ein Konto bebucht welches wiederrum OP geführt ist, entsteht ein neuer OP.
Stornos bzw. Workflow für fehlgebuchte / kontierte Einkäufe
Workflow vor Verbuchung
Solange ein Beleg noch sich noch im Eingangsrechnungsworkflow befindet, ist dieser in der Aufgabenliste (Arbeitsvorrat, Beleg FIBU Monitor) als nicht abgeschlossen sichtbar.

Durch die verfügbaren Optionen kann der Workflow von berechtigen Personen an zuständige Mitarbeiter weiter- oder zurückgeleitet werden:

Beim Delegieren verändert sich der verantwortliche Benutzer und die Aufgabe wird von einem Arbeitsvorrat in den anderen Arbeitsvorrat des zuständigen Mitarbeiters verteilt:

Sobald dann ein Mitarbeiter die Funktion „Automatisch verbuchen“ gewählt hat, wird der Beleg dann final in der FIBU gebucht und automatisiert festgeschrieben.
Workflow nach Verbuchung
Sollte ein Beleg bereits verbucht sein so kann dieser manuell über die Stornierungsfunktion des Fakturierungsauftrags storniert werden.
Direktes Stornieren ohne Workflow Durchlauf

Stornieren über Workflow
Soll ein Beleg aufgrund eines freien Kontakts oder Telefonats storniert werden und soll dies über den Workflow Fluss beantragt werden so kann dies wie folgt abgewickelt werden:
Erfassung eines neuen Gesprächsprotokolls beim Partner:

Es folgt die Protokollierung eines Telefonats:

Nun kann über den Knopf
ein Workflow welcher auf diesem Kontakt basiert gestartet werden.
Nun wird die gewünschte Aufgabe gewählt. In Unserem Fall ist ein Kontierungswunsch erforderlich:

Nun kann entweder die Storno direkt durchgeführt werden:

oder die Aufgabe über den Workflow an eine zuständige Person weitergeleitet werden.

Nun ist die Aufgabe in der Aufgabenliste des zugeteilten zuständigen Mitarbeiters:

Nun kann der Mitarbeiter die Aufgabe öffnen und kann direkt auch zu dem zugeordneten Kontakt navigieren. Durch das Brief Icon ist ersichtlich das diese Aufgabe aus einer Kontaktnotiz entstanden ist.

Nun kann mit Storno hinzufügen der gewünschte Beleg gesucht werden und zum Storno geladen werden.

Nun kann das Storno durchgeführt werden:

Soll nun die Rechnung neu ausgestellt werden kann mit Neu ein neuer Fakturierungsauftrag gestartet werden:

Nun Suche des gewünschten neuen Belegs:

In unserem Fall soll einfach alles gleich geladen werden, nur das Beleg- /Periodendatum auf den 01.11. geändert werden.
Soll der Beleg nun wieder auf die „Workflow Reise“ zur weiteren Überarbeitung, Kontrolle gesendet werden, kann dieser wieder über die klassischen Workflow Funktionen „Zuständiger Mitarbeiter“ und Weiterleiten in die Organisation getragen werden. Details siehe der Infos am Anfang des Kapitels.
Eventuelle Änderungen von Preisen, Mengen, etc. können nach dem Storno eines Belegs direkt vom Sachbearbeiter in der Disposition durchgeführt werden.
🎉 Soll es nicht zu einer Storno kommen, kann auch der Reklamationsworkflow aus dem UAT Vertrieb / Beschaffung Testlog verwendet werden.
Nun kann der Beleg neu ausgestellt werden, automatisch wird diese je nach Zustellungsart versendet:

Das Belegdatum wurde richtig datiert:

🎉 ENQ- 702511, hier ist eine weitere Usability Optimierung geplant. Mit dieser in diesem Jahr noch eingeplanten Story kann der obige Prozess noch etwas effektiver gestaltet werden.
❗️ Alternativ kann der Beleg auch klassisch über das DMS als Dokument in fabular kommen. In diesem Fall kann dann der Workflow direkt aus dem DMS gestartet werden:

Regulierungsanzeigen
Werden Eingangsrechnungen im DMS-System erfasst, so werden diese gemäß dem Workflow wie normale Eingangsrechnungen oder Belastungsanzeigen im DMS-Archiviert und dann an den Vertrieb weitergeleitet sofern die direkte Verbuchung in der FIBU nicht möglich ist.
TBD: Hier sollte die Zuständigkeit am Beispiel Savi Marketing mit dem Vertrieb (Tina) geklärt werden. Kann die Belastungsanzeige direkt eventuell von der FIBU gebucht werden. Auch müssen die Artikel noch geklärt werden. Aktuell sind auch noch keine Konditionen hinterlegt.
Soll eine reine freie Leistung verbucht werden so kann ein Einkauf mit einem Leistungsnachweis, je nach Bedarf, gebucht werden. Hierfür müssen dann aber die richtigen Artikel gewählt werden.
Hierfür wurde der Artikel Scannerdaten/Extranet angelegt.

Durch die Anlage eines Einkaufs kann dies über einen Leistungsnachweis gebucht werden.
Ist eine Regulierungsanzeige im System gebucht, so kann diese normal über den OP Ausgleich geöffnet und ausgeglichen werden:

OP-Ausgleich
Über die OP – Ausgleich Funktion können OPs miteinander gegenverrechnet werden.
Hier ein Beispiel am Partner Telekom:

Sind verschiedene Partner an so einem Geschäftsfall beteiligt wird zukünftig über eine neue Funktion ENQ- 701055, eine Gruppe an Konten in den OP Ausgleich geladen sofern eines der Konten gewählt wird. Damit kann am Beispiel Telekom direkt durch Auswahl eines Kontos das zweite Konto in den OP Ausgleich geladen werden.
Soll nun der OP ausgeglichen werden kann die Funktion „Offene Posten ausgleichen“ verwendet werden:

In meinem Beispiel wird ein Dialog angezeigt, um den Restbetrag weiter zu verbuchen. Ich buche den Betrag nun auf einen neuen OP:

Nun wird mir der OP direkt angezeigt:

🎉 Soll beim OP-Ausgleich ein Split auf mehrere OPs gemacht werden kann über die Funktion „verbuchen“ auch ein Split erzeugt werden. Split Buchungen im OP-Ausgleich bedeuten das der Betrag für die jeweiligen 2-n Buchungszeilen manuell vom User angegeben werden kann.
Kreditoren OP-Liste
Beleg für OPs eines bestimmten Lieferanten
Soll für einen einzelnen Lieferanten eine OP Liste gedruckt werden kann dies durch öffnen des Partners erfolgen. In unserem Beispiel ist dies 8000171
Direkt nach dem Laden des Partners kann unter „Dokument“ der Beleg „Offene Posten“ generiert werden:

Folglich kann ein Stichtag noch gewählt werden:


Darstellung der OP Liste, Saldenliste
Soll die OP oder Saldenliste in Summe angezeigt werden oder als Excel Exportiert werden kann das fabBI Modul verwendet werden.
Weitere Infos können dem eigenen Kapitel für fabBI entnommen werden.
Saldenbestätigungen
Soll eine Saldenbestätigung gedruckt werden kann dies ebenfalls über den Partner durchgeführt werden:

Hier wird abgefragt zu welchem Stichtag die Bestätigung generiert werden soll.
In meinem Fall nun der 31.10. sowie ob eine zweite Seite mit den konkreten OPs angezeigt werden soll.

Zur Kontrolle haben wir den OP-Ausgleich geöffnet:

Die Zahlen stimmen überein.
Zahllauf
Ein Zahllauf kann über die App „Zahllauf“ gestartet werden:


Mit der Massenselektion können einzelne Posten in Masse aktiviert oder deaktiviert werden:

Folgende Warnhinweise gibt es:
wird angedruckt, wenn der Saldo auf dem Kunde >0 ist und wir eigentlich Geld bekommen würden. Aktuell ist in diesem Fall der Zahllauf vollständig gesperrt, alternativ könnte hier auch nur die Warnung ohne Sperre aktiviert werden. Dies wurde aber aktuell so wie gewünscht deaktiviert.
❗️ In diesem Fall kann es auch erforderlich sein das einzelne OPs ausgeglichen werden. Speziell am Anfang nach dem goLive sollte hier Zeit eingeräumt werden, um die OPs eventuell neu zu strukturieren sofern erforderlich.
wird angedruckt, wenn die Zahlsperre beim OP aktiviert wurde. Der OP kann aber zur Zahlung trotzdem aktiviert werden.
Nach der Selektion der einzelnen Positionen kann durch Speichern der Umfang auf die aktuell selektierten Positionen gesetzt werden:

Nun kann mit Zahllauf durchführen der Zahllauf gestartet werden. Im Zuge des Starts wird die SEPA Datei für das Bankingsystem erzeugt. Mit dem Knopf Zahllauf abschließen wird final das Clearing Journal zur Bestätig erzeugt sowie der eventuelle Versand der Belege (Zahlungs Avis inkl. Excel) gestartet.
Die SEPA Datei kann in folgendem Ordner gefunden werden:
\\sv-prog\Sparkasse\DATA-Fabular
Über S-Firm (Version 4) kann unter Datei->Importieren folglich die gewünschte Datei ausgewählt werden.
Für Kreditoren wählen wir immer die Datei mit dem aktuellen Datum und dem führenden Buchstaben C … für Credit.
Folglich kann im SFirm dann noch der Name des Buchungstapels angegeben werden. Beispiel TEST und dann importiert werden.

In unserem Testfall würde für den Partner 8000574 ein Avis generiert. Die aktuelle Einstellung ist für Tests auf 2 OPs pro Zahlung eingestellt.
TBD: Die Anzahl der OPs welche zu einem Avis führt kann noch definiert werden.
So sieht die Email für den Versand des Avis aus:

Im Anhang ist immer einer PDF als auch eine Excel Datei mit den Rohdaten zur automatisierten weiteren Verarbeitung durch den Partner.
TBD: Screenshot der Excel Liste für diesen Zahllauf ergänzen.
Zahlungen ins Ausland, auch außereuropäisch ohne Sepa
Es wurden folgende Beispielfälle gemeinsam definiert.
Bsp: 
GB:
Canada:
TBD: Es ist noch ein Testfall mit der Bankingsoftware zu buchen um zu Testen ob der Zahllauf auch für internationale Konten durchgeht.
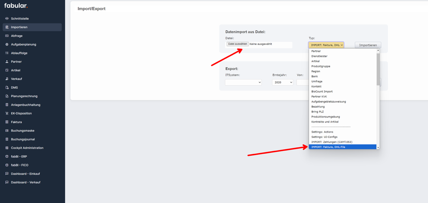
Rechnungsimport
Der Rechnungsimport kann über die Importieren Funktion gestartet werden.
Folgende Importe werden unterstützt wobei in diesem Fall immer die Importe welche „Import: Faktura“ bezeichnet sind relevant sind.

Im folgenden Testfall wurde eine DHL-Rechnung als Beispiel importiert:
Für den Import des DHL-Rechnungsfiles den Menüpunkt Importieren auswählen.

Im Feld „Datenimport aus Datei:“ die DHL-Datei auswählen (hier darauf Achten, das .csv-File welches von DHL geleifert wird zu importieren).
Als „Typ“ ist hier „IMPORT: Faktura, DHL-Rechnung“ auszuwählen.

Nachdem das File erfolgreich importiert wurde. Kann man den erstellten Leistungsnachweis über die Aufgabenliste oder im Menüpunkt „Faktura“ finden.
Zugeordneter Partner ist im Falle des DHL-Rechnungsfiles immer der Partner mit PartnerNr 8001312 (SID 98939).


Nun kann der Leistungsnachweis über „Automatisch verbuchen“ ganz normal verbucht werden.
Einkauf inkl. Nebenkostenabrechnung
Einkauf
Es wird in unserem Beispiel ein normaler Direkteinkauf angelegt:

Soll nun nach dem Freigabeprozess ein Transportauftrag angelegt werden kann dies über folgenden Workflow erfolgen nachdem die gewünschte Spedition ausgewählt wurde:

Transportauftrag anlegen

Wird der Transportauftrag versendet und final angenommen mündet der Leistungsnachweis wie folgt:

Lieferung der Ware und Bewertung
Wird nun die Ware angeliefert und eingelagert erfolgt die Lieferung wie folgt:

Im Hintergrund wird nun ein Bewertungsbeleg für die Ware auf den Bestand gebucht.

Nun ist der Bewertungsbeleg beim Lagereingang vorhanden:

Auf dem GLD wird die Lieferung nun ebenfalls berücksichtigt. Dies kann im Suchprofil „Warenbestand GLD“ der App „Faktura“ eingesehen werden:

Eingangsrechnung für Frachtauftrag inkl. Aktivierung der Frachtkosten
Nun kommt nach einiger Zeit der Leistungsnachweis in der Faktura (über Belegfluss DMS, nun abgekürzt) bereits verfügbar sollte die ER kommen:


ENQ-702547, Leistungsnachweis für Frachtkosten muss auf Bestand GLD aktiviert werden, ist leider noch nicht fertig umgesetzt. Das Ziel ist es, dass im obigen Fall eine zweite Buchung entsteht welche die Kosten auf den GLD belastet.
Nachdem dann alles richtig gebucht wurde, sollte hier eine zweite Zeile welche den GLD erhöht für die Transportkosten ersichtlich sein:

Sonderfall: Sammel - Eingangsrechnung für Frachtauftrag inkl. Aktivierung der Frachtkosten
Wird vom Lieferanten eine Eingangsrechnung für mehrere Leistungsnachweise (Transportaufträge) auch von unterschiedlicher Lieferanten, Zeiten, etc. gesendet so kann mit der App „Faktura“ ein Sammelbeleg gebildet werden.
Es muss lediglich bei der ER Kontrolle die Mehrfachauswahl genutzt werden:


Nun können die einzelnen Positionen in Summe verglichen werden.
🎉 Oft wird zur besseren Übersichtlichkeit hierfür die Perspektive „Kompakt + Detailinfo“ verwendet. Damit wird pro Leistungsnachweis eine einzelne Zeile angezeigt, um hier einen guten Überblick zu erhalten.

Nun kann der Sammelbeleg wie üblich gebucht werden. Die Bewertung und Aktivierung erfolgten in diesem Fall wieder wie im vorigen Punkt.
Vorsteuer in Folgemonaten
Die Konten „Vorsteuer in Folgemonaten“ sind in Steuer Kennzeichen zu hinterlegen.
Beispielsweise ist bei dem Kennzeichen VNI das Abgrenzungssteuerkennzeichen V14 hinterlegt:

Bei V14 ist dann das gewünschte Konto für die Abgrenzung, 1437 in unserem Fall hinterlegt:

Sobald nun das Steuermeldedatum (indirekt das externe Belegdatum oder unser Leistungsdatum) in einer Periode ungleich der Buchungsperiode ist, wird die Abgrenzung automatisch durchgeführt.
In folgenden beiden Szenarien kann es zu diesem Fall kommen.
Faktura
Durch die Faktura App wird im Rahmen der DMS-Kontierung ein externes Belegdatum definiert.
Hier ein Beispiel:

❗️ Hier wurde manuell das Datum übersteuert, um den Testfall zu erzeugen.
An dieser Stelle wird das Steuermeldedatum herangezogen. Ist dieses Datum in der Zukunft wird automatisch bei der Buchung die Vorsteuer aus Folgemonaten gezogen.
Nach der Überleitung der Faktura ist der Beleg wie folgt ersichtlich und die Abgrenzung des Steuercodes automatisch ausgeführt:

Buchungsmaske
Wird eine Buchung manuell über die Buchungsmaske erzeugt ist über den orangen Hinweis direkt sichtbar, dass wir mit einem Datum außerhalb der aktuellen Periode buchen:

Bei der manuellen Buchung kann somit dann auch V14 ausgewählt werden:

ENQ- 697507, führt auch im Fall der manuellen Buchung über die Buchungsmaske automatisch eine Abgrenzung durch um es unmöglich zu machen eine falsche Buchung durchzuführen. Diese Optimierung wird noch dieses Jahr verfügbar sein.
Über die Saldenliste kann der Status des Kontos eingesehen werden:

Apfelannahme (Kassenabrechnung und Verbuchung)
Details können dem UAT-Kasse entnommen werden.
Das FIBU-Team hat neben der Kontrolle die Definition der für den Tausch verfügbaren Artikeln zu definieren. Dies kann über spezielle Preislisten erfolgen. Auch dieser Punkt ist in der UAT-Kasse beschrieben.
Einkauf über NL UID
Einkauf
Es wird ein Einkauf angelegt und die Filiale auf „Lienage“ gesetzt.

Zusätzlich ist zu prüfen, dass die UID-Nummer unter welcher Rabenhorst auftritt auf die NL Nummer gesetzt ist.

Bestandsbewertung - Lineage
Nachdem nun der Einkauf verbucht wurde und die Einlagerung im System ist, wird als erstes der Bewertungsbeleg erstellt, um den Buchbestand in Lineage zu erhöhen:


Eingangsrechnung
Nun kann die Eingangsrechnung gebucht werden:


TBD: Es ist das Steuerkonto für IG Erwerb zu definieren:

Unser Vorschlag ist eine Kopie des Kontos 1402 für 9%.
Aktuell wurde hier das Konto 1402 am Testsystem verwendet. Auf Produktiv wurde noch nichts verändert.
Nun konnte die Eingangsrechnung erfolgreich verbucht werden:


Steuerverprobung
Nun kann in der fabBI – UVA Kontrolle die NL Buchung in der Steuerverprobung geprüft werden.
Über diese Statistik kann folglich die NL Steuerkürzel gefiltert werden:

TBD: Hier wurde beim Testen noch ein Fehler gefunden wodurch die Region Niederlande nicht zur Auswahl steht. Sollte aber in den nächsten Tagen gelöst werden.
Intrastat / ZM Auswertung
Details zu den Meldungen können im Kapitel dafür gefunden werden.
Die aktuellen Intratat Meldungen bekommen noch einen Filter nach Land der UID.
Weiters werden diese um die UID des Partners optional ergänzt.
Abschließend wird auch noch ein neuer Cube eingespielt welcher Intrastat und ZM Auswertungen in Tabellarischer Form ermöglicht. ENQ- 697485
IG Verbringen
Um Ware von einem Standort zu einem anderen Standort zu bewegen kann eine Verbringen Buchung durchgeführt werden. Im Falle des Grenzübertritts der Waren innerhalb des EU Raums wird eine IG – Verbringen Buchung ausgelöst.
Erstellung der Verbringen Anforderung

Mit dem Ausführen des „Verbringen Dispo anlegen“ Workflows wird die Bestimmung durchgeführt, ob es sich um ein IG-Verbringen handelt und die jeweiligen Belege automatisch angelegt.

Nun werden für die Einkauf als auch für die Verkauf Seite Belege sowie Dispositionen generiert. Final sieht dies wie folgt aus:

Wichtig ist das die Filialen in den Dispositionen richtig gesetzt sind und die Steuerfälle richtig definiert sind:


Hier ist zu beachten das die UIDs gegenläufig sind. Der Test war in diesem Fall erfolgreich.
TBD: Der Vorschlag der Filiale hat im Test noch nicht ohne Probleme geklappt. Dies sollte aber in den nächsten Tagen gelöst werden.
Erstellen des Transportauftrags
Bei der EK-Dispo kann der Transportauftrag generiert werden. Dieser wird dann automatisch an die Spedition versendet.
Speditionsauwahl:

Erstellen des Transportauftrags:

TBD: Hier ist zu prüfen wie der Transportauftrag steuerlich zu handhaben ist. Da es sich um eine Dienstleistung handelt es sich um eine Grundregeldienstleistung sofern diese auf die deutsche UID gebucht wird. Dieser Steuerfall ist aktuell noch nicht konfiguriert und muss erst nach Absprache konfiguriert werden.

Soll die Grundregeldienstleistung aktiviert werden ist für diesen Fall die TaxModelPos mit der SID: 5073 richtig zu stellen und der Steuerfall zu konfigurieren.
Buchung des Lagerausgangs

Buchung des Lagereingangs

Hier ist zu prüfen ob der Lagereingang automatisch einen Bezug (gelber Pfeil) zum Lagerausgang findet.
Bewertungsbelege
Es laufen automatisch folgende Aufgabenplanungen, welche die Bewertungsbelege erzeugen:

Im aktuellen Fall wurden die Bewertungsbelege manuell gestartet da dies auf dem Testsystem nicht automatisch aktiviert ist.
Nun kann am Buchbestand beim Absender und Empfänger geprüft werden, ob der GLD richtig verbracht wurde:

Buchungssatz des IG Erwerbs:


Buchungssatz der IG Lieferung:


TBD: Hier sollte noch einmal ein Test gemacht werden ob diese Lieferung dann auch in dem DWH im ZM Cube bzw. in der ZM enthalten ist.
Buchung des Frachtauftrags
Suchen des Leistungsnachweises:


Hier wird nun die Fracht nicht auf Bestand gebucht da es sich um eine Umlagerung handelt.

TBD: bitte abklären, ob diese Verbringen Buchungen nicht aktiviert werden. Ob der Warenstom in Richtung der Ware ist, bleibt umstritten. Hier ist das Best Practice von Rabenhorst zu verwenden.
Sollten auch diese Beschaffungskosten aktiviert werden so kann dies einfach in der Faktura Regel zur Bewertung ergänzt werden.
Einkauf aus Drittland an NL Land
Einkauf
Wird ein Einkauf angelegt und der Lieferant aus einem Drittland so wird automatisch über die Steuerberechnung der Einkauf aus dem Drittland ausgelöst. Soll über NL Importiert werden so muss der Standort „Lineage“ ausgewählt und bei der UID die NL UID gewählt werden.

Bewertung Lagereingang
Wird der Einkauf ausgeführt und die Lieferung eingelagert wird folgender Bewertungsbeleg erzeugt:

Hierbei ist zu beachten das wir im Steuerland „Niederlande“ buchen.
Als Steuercode wird wie bei jedem Bewertungsbeleg richtigerweise V0 gebucht.
Eingangsrechnung
Wird die Eingangsrechnung verbucht wird folgender Buchungssatz erzeugt:

TBD: Es ist zu klären, ob wir das Steuer Kennzeichen NLVD auf kein Steuerkonto oder auf ein spezielles Steuerkonto mit 0 % bebuchen sollen. Zum Testen wurde jetzt einmal das Konto 3841 hinterlegt.
Kreditkarten Abrechnung Buchen
Einkauf
Wird ein Einkauf für ein Kreditkarten Zahlform abgewickelt kann dieser wie folgt angelegt werden:

Durch die Definition der Zahlform wird direkt auf den Kreditor des Kreditkarten Anbieters gebucht.
Folgende beiden Zahlformen Moss und Airplus sind für diesen Fall konfiguriert:

Lagereingang

Bei dem Bewertungsbeleg gibt es keinen Unterschied.
Eingangsrechnung
Hier wird die Eingangsrechnung verbucht:

Sieht der Buchungssatz wie folgt aus:

Es wird wie gewünscht direkt über die Kreditkarate auf den Partner Nufin GmbH für Moss gebucht.
Kontrolle OP
Über den OP-Ausgleich kann der gebildete OP direkt bei Nufin eingesehen werden.
